Αρχική σελίδα
|
Εξυπηρέτηση πελατών
|
Επικοινωνία
|
Προφίλ της εταιρίας
|
Χάρτης περιεχομένων
ΠΡΟΪΟΝΤΑ
•
ΠΡΟΣΦΟΡΕΣ
•
RF-Modules
•
Ραδιοτηλεοπτικά συστήματα
•
Ψηφιακή Τηλεόραση
•
Δορυφορικοί Δέκτες HD
•
Επίγειοι Δέκτες MPEG-4
•
Κάρτες MPEG-4
•
Κεραίες λήψης TV
•
Ενισχυτές TV
•
Κάμερες - CCTV
•
Τηλεοπτικά Link
•
Ραδιοφωνικά Link
•
Data-Link
•
Εξοπλισμός Studio
•
CCTV /
Ασύρματα CCTV
•
Αυτοματισμοί
•
Κεραίες
•
Μεταχειρισμένες συσκευές
Είστε ο
121
ος επισκέπτης!
Ραδιοφωνικά Link
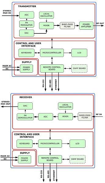
ELBER NBFM RADIO LINK 1,2-2,6 GHZ 5 WATT
STL Radio Link του οίκου ELBER.
Λειτουργεί σε ζώνες των 25Mhz από 1200 έως 2600 Mhz με βήμα 40ΚΗΖ.
Διαθέτει ψηφιακό LCD display 24X2 χαρακτήρων στην πρόσοψη του πομπού και του δέκτη για την απεικόνιση των διαφόρων παραμέτρων.
Απομακρυσμένος έλεγχος μέσω RS232 RS485 η μέσω δικτύου optional SNMP.
Ειδική μονάδα αναμεταδότη CH/IF/CH για μεταφορά του σήματος χωρίς αποδιαμόρφωση στα ενδιάμεσα σημεία.
SPECIFICATIONS
RADIO LINK SPECIFICATIONS (PDF 0,5MB)
.
Κυριακή, 1. Φεβρουαρίου 2026 17:16:37 · Πνευματικά δικαιώματα ©1998-2026 MAGNAVISION